

作者:小傅哥
❝沉淀、分享、成长,让自己和他人都能有所收获!😜❞
🦞 OpenClaw 太火了,火到什么程度,给 Mac Mini 干断货了,各行各业都找程序员👨🏻💻安装小龙虾,上门部署 OpenClaw 也成了生意!
3月6日,深圳腾讯大厦,公益装机,也排起了长长的队伍。很多父母带着电脑过来,给自己娃的电脑装上小龙虾。

但当所有人都盯着 OpenClaw 小龙虾时,小米发布了 miclaw 手机版龙虾🦞,对标豆包手机、AutoGLM-Phone,首批支持小米17系列机型。
但,嘿嘿,不谋而合。我在看到和体验 OpenClaw 后,也想着,我的手机、平板,也可以来一个 Mobile-OpenClaw 呀!让这些电子设备,帮我完成一些工作不是美滋滋!下文我会演示通过小龙虾手机的案例视频。

所以,在小米 miclaw 发布之前,我也已经开始设计实现手机版龙虾。并且还申请了一个手机版龙虾的域名,哈哈哈 死鬼,早有预谋哇!

那手机版龙虾怎么做?🤔 它可以,通过 AI Agent 智能体,分析用户行为。之后下达一些列指令到应用设备的 Socket 网关端点上,完成功能指令动作。小米 miclaw 应该也是类似的,以后也可以体验下,但他可以原生态直接从系统上支持,控制整个米家的应用生态 👍🏻。
闲言少叙,接下来我们演示下运行效果。我的小米 Pad 7 Pro 也到位了。新的设备测试起来速度更快。😂 最近是一顿花钱呀,Mac Mini(电脑龙虾)、Pad 7 Pro(手机龙虾)、群辉 Nas(数据存储 + qwen3.5:9b)!这个世界,终究是程序员的!
小傅哥这里做了2个演示场景,一个是在小红书🍠发帖,一个是汽水音乐🎵自动看广告开会员。
打开小红书,点击下面的红色按钮,发送一个帖子。先写想法为,你好,世界,我是手机版小龙虾 🦞 想法编写后,点击【下一步】继续。在发帖页面,输入标题为;你好,世界,我是手机版小龙虾 🦞 内容为;我是 @小傅哥 正在测试开发的 MobileOpenClaw 欢迎关注我的动向!编写后,点击右上角【发布】。
打开汽水音乐,看广告获得VIP时长,操作流程;
1. 点击右上角【免】按钮。
2. 点击【免】后会进入后,右上角有倒计时播放广告,播放完成后显示为【领取成功】。这个时候点击【领取成功】,会有一个弹窗,点击弹窗的【领取奖励】,不要点x关闭。
3. 完成领取后,继续看广告,重复步骤2,一直领取奖励,直至没有。
小傅哥的社群星球「码农会锁」,现已经有20个实战项目,6个AI、5个业务、8个组件 + 1套源码(MyBatis),这6个AI项目,你可以按需选择学习。

首先,这是一整套从0到1,文档 + 视频 + 源码,包含前后端 + DevOps 的综合实战项目。带着大家进行需求分析、底座构建、脚手架设计、应用场景实践(draw.io 画图 + 手机龙虾)。所以,你可以非常完整的学习到关于 AI Agent 智能体的全部内容,让你具备企业级项目开发能力。

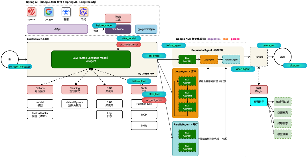
AI Agent 脚手架 + 场景应用 - 综合 Spring AI、LangChain4j + Google ADK(a2a、mcp、skills),打造全新智能体架构方案。
面试:技能、简历、问题汇总
这部分内容非常有实用价值!这部分内容非常有意思!星球里另外一套 AI Agent 还对接了 ELK、普罗米修斯、微信公众号等,也可以把 MCP 对接过来进行系统巡检。有了这套脚手架的学习,你可以完成非常多的场景对接使用。